Creazione di una tabella nidificata con i sottomoduli

Dopo avere creato una tabella utilizzando i sottomoduli, è possibile inserire una tabella nella cella di un'altra tabella. Ad esempio, si possono visualizzare due singole tabelle affiancate (in celle separate) o nidificare i dati tabulari.

Prima di inserire una tabella in una cella, è necessario includere la cella in un sottomodulo.

  1. Iniziare la tabella nidificata:

    • Selezionare la cella (nella tabella creata con i sottomoduli) in cui si desidera inserire il sottomodulo nidificato.

    • Selezionare Inserisci > Racchiudi in un sottomodulo.

    • Digitare un nome per il sottomodulo nella casella Nome della scheda Binding all'interno della palette Oggetto. Ad esempio, Wrapper.

  2. Creare una tabella nidificata.

    • Fare di nuovo clic con il pulsante destro del mouse sulla cella, quindi selezionare Racchiudi in un sottomodulo o trascinare l'oggetto Sottomodulo nella cella dalla palette Libreria oggetto.

    • Digitare un nome per il sottomodulo nella casella Nome della scheda Binding all'interno della palette Oggetto. Ad esempio, NestedTable.

    • Nella palette Accessibilità, selezionare Tabella dall'elenco Ruolo sottomodulo.

    Nella palette Gerarchia viene visualizzata la cella di origine in cui è stato creato il sottomodulo nidificato.
  3. Fare clic con il tasto destro del mouse sulla cella (CampoTesto1 nell'esempio) e selezionare Elimina.

  4. Creare una riga di intestazione per la tabella nidificata:

    • Trascinare nel sottomodulo NestedTable un altro oggetto Sottomodulo.

    • Impostare la larghezza e l'altezza della riga di intestazione.

    • Digitare un nome per il sottomodulo nella casella Nome della scheda Binding all'interno della palette Oggetto. Ad esempio, NestedRow1.

    • Nella palette Accessibilità, selezionare Intestazione tabella dall'elenco Ruolo sottomodulo.

    Nota: Un sottomodulo inserito in un sottomodulo principale che è impostato su Flusso potrebbe non essere visualizzato nella posizione corretta all'interno della palette Gerarchia.
  5. Aggiungere il testo per le intestazioni della colonna:

    • Nella palette Libreria oggetto, fare clic sulla categoria Standard e trascinare due oggetti Testo in RigaNidificata1.

    • Selezionare uno degli oggetti di testo e inserire un nome per l'oggetto di testo. Ad esempio, Description.

    • Selezionare il secondo oggetto di testo e inserire un nome per l'oggetto di testo. Ad esempio, Cost.

    • Selezionare i due oggetti Testo in RigaNidificata1 e selezionare Layout > Gruppo.

  6. Creare una riga corpo per la tabella nidificata:

    • Trascinare nel sottomodulo NestedTable un altro oggetto Sottomodulo.

    • Impostare la larghezza e l'altezza della riga corpo.

    • Digitare un nome per il sottomodulo nella casella Nome della scheda Binding all'interno della palette Oggetto. Ad esempio, NestedRow2.

    • Nella palette Accessibilità, selezionare Riga corpo dall'elenco Ruolo sottomodulo.

    • Nella palette Libreria oggetto, fare clic sulla scheda Standard e trascinare tre oggetti campo, ad esempio campi di testo, in RigaNidificata2.

  7. Impostare le parti della tabella su Flusso:

    • Selezionare il sottomodulo NestedTable, fare clic sulla scheda Sottomodulo della palette Oggetto e selezionare Flusso dall’elenco Tipo.

    • Selezionare il sottomodulo che contiene il sottomodulo NestedTable chiamato (Sottomodulo senza titolo) (pagina 1), fare clic sulla scheda Sottomodulo della palette Oggetto e selezionare Flusso dall’elenco Tipo.

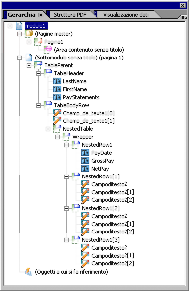
    La palette Gerarchia potrebbe essere simile alla seguente.

    Nella palette Gerarchia vengono visualizzate la tabella nidificata, nonché le righe e i campi nidificati.

    Il modulo potrebbe avere il seguente aspetto nella scheda Anteprima PDF.