|
Oltre ai moduli PDF e alle guide dei moduli, Forms è in grado di eseguire il rendering di moduli HTML interattivi per l'acquisizione dei dati. Per distribuire i moduli HTML, è necessario salvare le strutture dei moduli come file XDP, quindi distribuire in Forms i file XDP ed eventuali file di supporto (immagini e così via).
Poiché i moduli HTML vengono visualizzati in un'applicazione client, ad esempio un browser Web, sono soggetti alle limitazioni dell'ambiente dell'applicazione client. In un modulo HTML è possibile includere qualsiasi oggetto, ad eccezione dei campi firma. Tuttavia, a seconda dei limiti dell’applicazione client, è possibile che non siano supportate tutte le proprietà degli oggetti.
Per un elenco completo delle proprietà e degli oggetti supportati per ogni tipo di trasformazione, vedere le Informazioni di riferimento per le trasformazioni.
Nota: Quando si crea una struttura del modulo per l'output in formato HTML, è necessario verificare che tutti i campi, i gruppi di esclusione e i sottomoduli abbiano nomi univoci.
Utilizzo di sottomoduli per la creazione di pagine HTMLQuando una struttura del modulo contiene sottomoduli che si espandono, è difficile prevedere con esattezza il numero delle pagine contenute nel modulo risultante in fase di esecuzione. Le impostazioni relative alle dimensioni delle pagine vengono utilizzate per impaginare i moduli PDF, ma vengono ignorate durante il rendering di un modulo HTML, perché le pagine HTML possono avere qualsiasi lunghezza.
Per implementare un modulo HTML con più pagine, è possibile includere nella struttura del modulo un sottomodulo a livello di singola pagina. Sarà necessario un sottomodulo di questo tipo per ogni pagina di cui si desidera eseguire il rendering nel modulo. Per i moduli con layout fluido, ogni sottomodulo che produce contenuto deve essere nidificato all'interno di uno dei sottomoduli a livello di pagina. In seguito, quando si esegue il rendering del modulo, tutti i contenuti relativi allo stesso sottomodulo verranno visualizzati nella stessa pagina HTML.
Nota: Per implementare un modulo HTML con più pagine, è necessario includere uno o più pulsanti in ogni sottomodulo a livello di pagina per consentire agli utenti di passare alla pagina successiva. Sarà necessario creare uno script per gestire l'elaborazione ogni volta che un utente fa clic su uno di questi pulsanti.
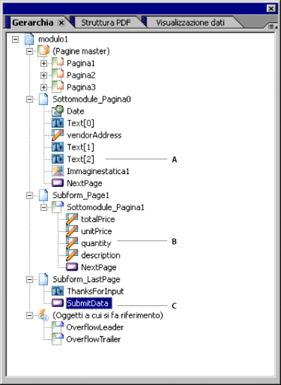
Ad esempio, osservare la struttura del modulo presentata nella seguente illustrazione. La struttura del modulo include tre sottomoduli a livello di pagina: Subform_Page0, Subform_Page1 e Subform_LastPage. Se Forms dovesse eseguire il rendering di un modulo HTML basato su questa struttura del modulo, verrebbe automaticamente creata una pagina HTML per ogni sottomodulo a livello di pagina.
 - A.
- Il sottomodulo Subform_Page0 posiziona il contenuto ed è impostato per visualizzare gli oggetti che lo compongono sulla prima pagina del modulo, utilizzando il layout della pagina master Page1.
- B.
- Il sottomodulo Subform_Page1 contiene un sottomodulo con contenuto scorrevole. Il sottomodulo Expanding_subform può ripetere il rendering dei propri oggetti ogni volta che risulta necessario in seguito all'unione dei dati. Il contenuto del sottomodulo Subform_Page1 può essere visualizzato su una o più pagine utilizzando il layout della pagina master Page2_etc.
- C.
- Il sottomodulo Subform_LastPage posiziona il contenuto ed è impostato in modo da visualizzare i propri oggetti nell'ultima pagina visualizzata, utilizzando il layout della pagina master Page3.
Quando Forms esegue il rendering del modulo HTML in fase di esecuzione, il primo sottomodulo a livello di pagina viene visualizzato nella prima pagina. Nel caso dell'esempio, la prima pagina avrà un aspetto simile a quello illustrato di seguito. Osservare il pulsante Pagina successiva, che deve essere incluso per consentire agli utenti di passare alla pagina successiva del modulo.
Presupponendo che sia disponibile almeno un record da unire a Expanding_subform in fase di esecuzione, la seconda pagina avrà un aspetto simile a quello illustrato di seguito. Anche in questo caso, è necessario includere il pulsante Pagina successiva per consentire agli utenti di passare alla pagina successiva del modulo. È possibile scegliere di includere anche un pulsante Pagina Precedente nel modulo personalizzato.
Il terzo sottomodulo a livello di pagina (Subform_LastPage) viene visualizzato sull'ultima pagina del modulo di cui si esegue il rendering. In questo esempio, l'ultima pagina contiene un messaggio di ringraziamento per gli utenti che hanno compilato il modulo e un pulsante di invio che consente di inviare a Forms i dati immessi dall'utente.
Per informazioni sulla creazione di uno script che consenta agli utenti di spostarsi tra le pagine HTML, vedere Come creare uno script per gestire le pagine HTML.
Considerazioni sul layout dei moduli HTMLLe informazioni seguenti possono essere utili per creare moduli HTML esteticamente gradevoli e facili da leggere:
Non utilizzare le proprietà relative al bordo degli oggetti per disegnare righe, riquadri o griglie all'interno del modulo. In alcuni browser i bordi non vengono allineati esattamente come nell'anteprima di Designer. Gli oggetti possono risultare sovrapposti o impedire di visualizzare altri oggetti nella posizione prevista.
Se il modulo deve essere visualizzato con Microsoft Internet Explorer, è possibile utilizzare righe, rettangoli e cerchi per definire lo sfondo. Tutti gli altri browser Web supportano solamente righe verticali e orizzontali; pertanto, i rettangoli e i cerchi eventualmente disegnati sulla struttura del modulo non verranno visualizzati in fase di esecuzione.
Se gli utenti utilizzano browser Opera, le dimensioni dei campi dovranno essere leggermente più grandi del previsto, poiché in Opera i campi hanno sempre un bordo interno rientrato. Qualsiasi stile di bordo sarà applicato intorno al lato esterno del bordo. Poiché il bordo rientrato occupa spazio all'interno del campo, l'area che può essere effettivamente utilizzata risulta più piccola.
Anche le dimensioni del testo statico devono essere leggermente più grandi di quelle necessarie per contenere il testo. Designer e Acrobat possono utilizzare una crenatura diversa da quella di un particolare browser Web e alcuni testi potrebbero non essere visualizzati correttamente.
Linee guida sulle immagini per la creazione di moduli HTMLQuando si aggiungono immagini a strutture del modulo da visualizzare in formato HTML, è consigliabile tenere conto delle linee guida seguenti.
- File di immagine supportati
- È possibile includere qualsiasi file di immagine (ad eccezione dei file GIF animati), tenendo conto delle limitazioni dei browser Web utilizzati dagli utenti per visualizzare i moduli HTML.
Nota: Tenere presente che in Internet Explorer la combinazione di oggetto pulsante e immagine viene elaborata in modo differente rispetto ad altri browser Web. Ad esempio, se si crea un oggetto pulsante con un aspetto trasparente personalizzato e lo si posiziona sopra un oggetto immagine, l'esecuzione del rendering HTML risultante in Internet Explorer potrebbe rendere il pulsante inaccessibile tramite clic. Vedere Come aggirare i limiti dei browser Web.
- Non incorporare immagini nel modulo
- Forms non supporta le immagini incorporate. Utilizzare invece percorsi relativi per inserire i file di immagine. Ad esempio, il percorso può essere relativo alla directory principale dei moduli di Forms che, per impostazione predefinita, corrisponde alla cartella indicata come archivio dei moduli. Nel percorso seguente la cartella delle immagini si trova sullo stesso livello della cartella dei moduli:
../images/graphic.jpg
Come aggirare i limiti dei browser WebSe si presume che alcuni utenti utilizzino browser con capacità limitate, è necessario considerarne i limiti e progettare i moduli in base alle funzioni minime supportate da tali browser. In alternativa, se nella propria azienda vengono utilizzati browser che supportano XHTML, per progettare il layout della struttura del modulo sarà possibile scegliere tra più opzioni.
Quando si progettano moduli da visualizzare con tipi di browser diversi, tenere presente le considerazioni seguenti:
Specificare un formato di pagina tale da garantire che la trasformazione HTML4 (per Netscape Navigator 4.7.x) visualizzi correttamente tutti gli oggetti statici. In caso contrario, durante il rendering del modulo verrà riservato solo lo spazio necessario per i campi.
Incorporare un margine di almeno 0,65 cm (0,25 pollici) sui lati superiore e sinistro del modulo. Tutti gli elementi che si trovano sopra o a sinistra di tale margine non verranno visualizzati.
Gli oggetti o parti di oggetti tracciati in corrispondenza delle coordinate negative della griglia non vengono visualizzati. Se ad esempio si disegna un oggetto a partire dalla coordinata verticale -0,50 della griglia, la parte dell’oggetto compresa tra la coordinata 0,50 e il bordo interno del margine da 0,65 cm (0,25 pollici) non verrà visualizzata.
Lasciare spazio sufficiente intorno ai campi per compensare la deformazione visiva che si potrebbe verificare in un browser di livello inferiore. Ad esempio, in alcuni browser le dimensioni delle caselle di controllo e dei pulsanti di scelta sono maggiori rispetto a quelle previste in fase di progettazione.
Se si utilizza un browser di basso livello per visualizzare il modulo, l'allineamento a sinistra dei dati potrebbe non essere mantenuto, soprattutto se l'utente modifica i font predefiniti associati al browser utilizzato.
In Internet Explorer la combinazione di oggetto pulsante e immagine viene elaborata in modo differente rispetto ad altri browser Web. Ad esempio, se si crea un oggetto pulsante con un aspetto trasparente personalizzato e lo si posiziona sopra un oggetto immagine, l'esecuzione del rendering HTML risultante in Internet Explorer potrebbe rendere il pulsante inaccessibile tramite clic. Tuttavia, è possibile selezionare il pulsante con il tasto Tab e sostituire il clic di conferma con la pressione del tasto Invio o della Barra Spaziatrice. Questo errore di elaborazione si verifica perché la dimensione dell'oggetto pulsante dipende dalla lunghezza della relativa didascalia. Le dimensioni dell'area della didascalia devono essere tali da consentire al pulsante di estendersi oltre il contorno dell'immagine. Per risolvere il problema, inserire nell'area della didascalia un numero di spazi vuoti sufficiente per estendere il pulsante oltre il contorno dell'immagine e consentire agli utenti di fare clic su di esso.
Visualizzazione in anteprima di un modulo HTMLPer verificare il corretto funzionamento della struttura del modulo con Forms e impostare con precisione i pulsanti di comando di una struttura del modulo, è necessario conoscere l'URL che verrà associato alle richieste in Forms. Lo sviluppatore dell'applicazione personalizzata deve conoscere tale URL.
Per visualizzare l'anteprima di un modulo HTML, la struttura del modulo deve essere resa disponibile per Forms, affinché possa archiviarla. In seguito sarà possibile richiedere il modulo tramite l'URL associato a Forms. Aprire il modulo con un browser Web o con una delle applicazioni client di destinazione, ad esempio un assistente vocale.
Dove vengono eseguiti i calcoli e gli scriptÈ possibile incorporare calcoli e script in una struttura del modulo per eseguire calcoli, metodi oppure operazioni durante la verifica di qualsiasi evento dell'oggetto in fase di esecuzione. Ad esempio, un evento si verifica in fase di runtime quando l'utente esegue l'azione cui corrisponde l'evento. È possibile richiamare uno dei metodi supportati dall'oggetto ed esaminare o impostare delle proprietà definendo uno script.
Per impostazione predefinita, in Designer gli script e i calcoli sono destinati all'esecuzione sul dispositivo client. Il percorso di elaborazione predefinito viene specificato nella scheda Anteprima della finestra di dialogo Proprietà modulo (selezionare File > Proprietà modulo). Per sostituire il percorso di elaborazione predefinito, quando si allega uno script o un calcolo a un oggetto è possibile specificare in modo esplicito un percorso di elaborazione diverso, utilizzando l'opzione Esegui su nell'Editor di script.
Se si dispone di Forms, è possibile elaborare i dati sul client, sul server o su entrambi. Quando si specifica che uno script/calcolo deve essere eseguito su client e server, il client e il server possono entrambi tentare l'esecuzione dello script/del calcolo. Forms esegue sempre un tentativo di elaborazione dello script o del calcolo se il client non è in grado di farlo. Se si specifica l'esecuzione di script/calcoli sul server, Forms esegue gli script e/o i calcoli, riunisce i risultati nel modulo e restituisce entrambi al client.
Gli script e i calcoli sul lato client sono eseguiti sulla periferica client. Quando si creano dei moduli PDF per Acrobat o Adobe Reader, tutte le elaborazioni devono essere eseguite sul client. Se tuttavia il client non è in grado di eseguire lo script o il calcolo, Forms tenterà di effettuarne l'elaborazione.
Per eseguire correttamente uno script sul lato client in un modulo HTML, è necessario rispettare alcune condizioni.
L'applicazione client deve essere Microsoft Internet Explorer 5.x, Netscape 6.0 o versione successiva oppure Opera 5 o versione successiva.
È possibile utilizzare JavaScript solo per la creazione degli script (non è possibile includere calcoli di FormCalc nella struttura del modulo).
È necessario che nell'applicazione client sia abilitato JavaScript.
Elaborazione lato client e lato serverL'elaborazione può avvenire sul client, sul server o su entrambi. Il funzionamento degli script e dei calcoli varia a seconda che siano eseguiti sul client o sul server.
Elaborazione sul lato clientIn fase di esecuzione, se le impostazioni prevedono che l'elaborazione sia effettuata sul client, qualsiasi script/calcolo viene eseguito in tempo reale sul computer dell'utente. Il codice e le variabili dichiarati sono quasi immediatamente disponibili all'apertura del modulo. Queste informazioni rimangono disponibili e lo stato dei dati viene conservato fino al verificarsi di una delle seguenti situazioni:
Elaborazione sul lato serverForms è in grado di gestire qualsiasi script o calcolo che non può essere gestito dall'applicazione client. Ad esempio, per precomporre un modulo è possibile che sia necessario utilizzare uno script per collegarsi a un database o a un servizio Web che potrebbero non essere disponibili presso il client. Se uno script o un calcolo è in esecuzione su Forms , l’operazione viene eseguita durante il rendering del modulo. Una volta completata l'elaborazione, i codici o le variabili non sono più disponibili. In altre parole, se si aggiungono variabili a uno script o ad un calcolo, queste rimangono valide soltanto per la durata dell'elaborazione.
Nota: Se si sceglie la trasformazione HTML4 per supportare Netscape Navigator 4.7.x, qualsiasi script JavaScript progettato per essere eseguito sul client viene eseguito automaticamente sul server.
Eventi a cui è possibile fare riferimento in uno script o in un calcoloScript sul lato serverAcrobat e Adobe Reader riconoscono tutti gli eventi supportati da Designer. L'applicazione client invia gli eventi generati dall'utente a Forms per l'elaborazione sul lato server. Nessun altro tipo di evento avvia l'elaborazione sul lato server. Forms esegue l'elaborazione sul lato server tutte le volte che effettua il rendering di un modulo, che esegue eventi server generati dal client oppure che elabora i dati inviati.
Quando si specifica l'esecuzione di uno script o di un calcolo sul server, i seguenti eventi generati dall'utente vengono inviati da Acrobat o Adobe Reader a Forms per l'elaborazione:
exit
mouseEnter
mouseExit
change
mouseUp
mouseDown
click
Durante l'elaborazione degli eventi, su Forms vengono eseguiti tutti gli script/i calcoli destinati all'esecuzione server; i risultati vengono riuniti nel modulo prima della restituzione all'applicazione client.
Negli script e nei calcoli sul lato server Acrobat o Adobe Reader ignora i seguenti eventi eventualmente presenti:
initialize
calculate
validate
docReady
docClose
Nella tabella seguente sono descritti gli eventi a cui è possibile fare riferimento soltanto negli script o nei calcoli sul lato server. Tali eventi non sono riconosciuti dalle applicazioni client HTML.
Nel caso degli script progettati per essere eseguiti sul server, l'evento click (di un pulsante regolare) è l'unico evento che determina l'avvio dell'elaborazione sul lato server da parte del client HTML. Durante l'elaborazione Forms riunisce i risultati nel modulo HTML prima di inviarlo nuovamente all'applicazione client. Tutti gli altri eventi vengono ignorati dal client HTML e sono eseguiti solo quando Forms esegue l'elaborazione sul lato server.
Script sul lato clientPer gli script e i calcoli sul lato client, Acrobat e Adobe Reader supportano tutti gli eventi che è possibile definire in Designer.
Poiché tuttavia i client HTML non riconoscono tutti questi eventi, Se si intende utilizzare una stessa struttura del modulo per creare moduli PDF e HTML, gli script sul lato client devono fare riferimento solo a un sottoinsieme degli eventi supportati.
Se uno script sul lato client fa riferimento a un evento non riconosciuto dal client HTML, l'esecuzione dello script sarà interrotta nel punto cui viene fatto riferimento all'evento non riconosciuto.
Per eseguire gli script sul lato client dai moduli HTML, è possibile utilizzare gli eventi seguenti.
Evento
|
Per ulteriori informazioni, vedere
|
initialize
|
evento initialize
|
enter
|
evento initialize
|
exit
|
evento initialize
|
calculate
|
evento calculate
Nota: Solo nei moduli HTML le attività avviate da eventi di calcolo vengono eseguite quando il cursore esce da un campo. L'elaborazione non ha inizio quando un utente modifica il valore di un campo, ma se necessario è possibile richiamare l'elaborazione in modo esplicito utilizzando il metodo execCalculate().
|
validate
|
evento validate
|
change
|
evento change
Nota: Nei moduli PDF e HTML questo evento è supportato solo negli elenchi a discesa e nelle caselle di riepilogo.
|
mouseUp
|
evento mouseUp
|
mouseDown
|
evento mouseDown
|
click
|
evento click
Nota: L'evento click non può essere utilizzato per i pulsanti di invio nei moduli PDF o HTML . Utilizzare invece l'evento preSubmit.
|
preSubmit
|
evento preSubmit
Nota: Nei moduli PDF e HTML questo evento è supportato solo per i pulsanti di invio. Quando si utilizza un evento preSubmit per eseguire uno script sul lato client, l'elaborazione viene eseguita prima dell'invio dei dati. Se l'evento esegue uno script sul server, l'elaborazione viene effettuata durante l'invio dei dati.
|
Riepilogo delle proprietà, dei metodi e degli eventi supportatiNota: Guide è obsoleto.
Ad eccezione di alcuni metodi oggetto host, Acrobat e Adobe Reader supportano tutte le proprietà, i metodi e gli eventi. I client HTML riconoscono un numero limitato di questi metodi, eventi e proprietà.
Se si intende utilizzare una singola struttura del modulo per creare moduli PDF e HTML, gli script potranno fare riferimento ad un sottoinsieme di proprietà, metodi ed eventi.
Le tabelle seguenti contengono un riepilogo delle applicazioni client che riconoscono le varie proprietà, i metodi e gli eventi cui è possibile fare riferimento negli script sul lato client e sul lato server.
Oggetto host: proprietà
|
Acrobat / Adobe Reader
|
Client HTML o guida
|
currentPage (sola lettura)
|
Yes
|
Yes
|
numPages (sola lettura)
|
Yes
|
Yes
|
name (sola lettura)
|
Yes
|
Yes
|
validationsEnabled
|
Yes
|
Yes
|
calculationsEnabled
|
Yes
|
Yes
|
Oggetto host - Metodi
|
Acrobat / Adobe Reader
|
Client HTML o guida
|
pageUp
|
Yes
|
Solo client e server.
|
pageDown
|
Yes
|
Solo client e server.
|
exportData
|
Yes
|
No
|
importData
|
Yes
|
No
|
gotoURL
|
Solo client.
|
Solo client.
|
messageBox
|
Solo client.
|
Solo client.
|
resetData
|
Yes
|
Yes
|
setFocus
|
Solo client.
|
Solo client.
|
Oggetto host - Eventi
|
Acrobat / Adobe Reader
|
Client HTML o guida
|
docReady
|
Yes
|
Solo server.
|
docClose
|
Yes
|
Solo server.
|
postPrint
|
Yes
|
No
|
postSave
|
Yes
|
No
|
prePrint
|
Yes
|
No
|
preSave
|
Yes
|
No
|
Oggetto form - Metodi
|
Acrobat / Adobe Reader
|
Client HTML o guida
|
resolveNodes
|
Yes
|
Yes
|
resolveNode
|
Yes
|
Yes
|
execCalculate
|
Yes
|
Yes
|
execValidate
|
Yes
|
Yes
|
execInitialize
|
Yes
|
Yes
|
Oggetto subform - Proprietà
|
Acrobat / Adobe Reader
|
Client HTML o guida
|
name (sola lettura)
|
Yes
|
Yes
|
index (sola lettura)
|
Yes
|
Yes
|
x
|
Yes
|
Yes
|
y
|
Yes
|
Yes
|
w
|
Yes
|
Yes
|
h
|
Yes
|
Yes
|
validationMessage
|
Yes
|
Yes
|
Oggetto subform - Metodi
|
Acrobat / Adobe Reader
|
Client HTML o guida
|
resolveNodes
|
Yes
|
Yes
|
resolveNode
|
Yes
|
Yes
|
execCalculate
|
Yes
|
Yes
|
execValidate
|
Yes
|
Yes
|
execInitialize
|
Yes
|
Yes
|
Oggetto subform - Eventi
|
Acrobat / Adobe Reader
|
Client HTML o guida
|
enter
|
Yes
|
Yes
|
exit
|
Yes
|
Yes
|
initialize
|
Yes
|
Yes
|
validate
|
Yes
|
Yes
|
calculate
|
Yes
|
Yes
|
Oggetti field - Proprietà
|
Acrobat / Adobe Reader
|
Client HTML o guida
|
name (sola lettura)
|
Yes
|
Yes
|
index (sola lettura)
|
Yes
|
Yes
|
rawValue
|
Yes
|
Yes
|
formattedValue
|
Vedere Nota 1.
|
Yes
|
x
|
Yes
|
Yes
|
y
|
Yes
|
Yes
|
w
|
Yes
|
Yes
|
h
|
Yes
|
Yes
|
presence (presenza)
|
Yes
|
Yes
|
mandatory
|
Yes
|
Yes
|
fontColor
|
Yes
|
Yes
|
fillColor
|
Yes
|
Yes
|
borderColor
|
Yes
|
Yes
|
borderWidth
|
Yes
|
Yes
|
validationMessage
|
Yes
|
Yes
|
Oggetti field - Metodi
|
Acrobat / Adobe Reader
|
Client HTML o guida
|
execCalculate
|
Yes
|
Yes
|
execInitialize
|
Yes
|
Yes
|
execValidate
|
Yes
|
Yes
|
addItem
|
Sì, soltanto per gli elenchi a discesa e le caselle di riepilogo.
|
Sì, soltanto per gli elenchi a discesa e le caselle di riepilogo.
|
clearItems
|
Sì, soltanto per gli elenchi a discesa e le caselle di riepilogo.
|
Sì, soltanto per gli elenchi a discesa e le caselle di riepilogo.
|
resolveNodes
|
Yes
|
Yes
|
resolveNode
|
Yes
|
Yes
|
Oggetti field - Eventi
|
Acrobat / Adobe Reader
|
Client HTML o guida
|
exit
|
Yes
|
Yes
|
enter
|
Yes
|
Yes
|
calculate
|
Yes
|
Yes
|
validate
|
Yes
|
Yes
|
initialize
|
Yes
|
Yes
|
click
|
Sì, ma non per i pulsanti di invio. Vedere Nota 2.
|
Sì, ma non per i pulsanti di invio. Vedere Nota 2.
|
change
|
Yes
|
Sì, soltanto per gli elenchi a discesa e le caselle di riepilogo.
|
mouseUp
|
Yes
|
Yes
|
mouseDown
|
Yes
|
Yes
|
preSubmit
|
Yes
|
Sì, solo per i pulsanti di invio.
|
Nota 1: per le caselle di riepilogo, formattedValue non restituisce il testo da visualizzare.
Nota 2: l'evento clic non è supportato per i pulsanti di invio nei moduli PDF o HTML. Utilizzare invece l'evento preSubmit
Oggetto ScriptObject
|
Acrobat / Adobe Reader
|
Client HTML o guida
|
Vedere Nota 3.
|
Yes
|
Yes
|
Nota 3: l'oggetto ScriptObject può essere creato e utilizzato con qualsiasi altro script. VedereCreazione di un oggetto di script.
Oggetto event - Proprietà
|
Acrobat / Adobe Reader
|
Client HTML o guida
|
prevText
|
Yes
|
No
|
prevContentType
|
Yes
|
No
|
newText
|
Yes
|
No
|
newContentType
|
Yes
|
No
|
fullText
|
Yes
|
No
|
commitKey
|
Yes
|
No
|
keyDown
|
Yes
|
No
|
modifier
|
Yes
|
No
|
name
|
Yes
|
No
|
selEnd
|
Yes
|
No
|
selStart
|
Yes
|
No
|
shift
|
Yes
|
No
|
target
|
Yes
|
No
|
change
|
Yes
|
No
|
Nota 1: per le caselle di riepilogo, formattedValue non restituisce il testo da visualizzare.
Nota 2: l'evento clic non è supportato per i pulsanti di invio nei moduli PDF. Utilizzare invece l'evento preSubmit
Nota 3: l'oggetto ScriptObject può essere creato e utilizzato con qualsiasi altro script. VedereCreazione di un oggetto di script.
Espressioni supportate dai client HTMLI client HTML supportano un sottoinsieme semplificato di espressioni di sintassi di riferimento:
I calcoli di FormCalc non sono validi nei browser HTML e vengono rimossi prima che venga eseguito il rendering del modulo in formato HTML.
La sintassi con puntini di sospensione (...) non è supportata.
Quando si crea uno script lato client per i moduli HTML, è necessario utilizzare l'espressione JavaScript resolveNode per indicare la posizione dei nodi nella gerarchia. Lo script non può attraversare la gerarchia utilizzando la notazione dell'oggetto. Ad esempio, la seguente espressione non è supportata:
xfa.form.subform1.TextEdit1
La seguente espressione è invece supportata:
xfa.form.resolveNode("subform1.TextEdit1")
Per individuare i campi di pari livello all'interno della gerarchia è possibile utilizzare riferimenti di campo non qualificati.
Nota: Se si sceglie la trasformazione HTML4 per supportare Netscape Navigator 4.7.x, qualsiasi codice JavaScript progettato per essere eseguito sul client viene eseguito automaticamente sul server.
Come creare uno script per gestire le pagine HTMLQuando si utilizza la stessa struttura del modulo per eseguire il rendering di moduli PDF e HTML, le impostazioni relative alle dimensioni di pagina vengono utilizzate per impaginare i moduli PDF, ma vengono ignorate durante il rendering dei moduli HTML. Per gestire le differenze tra le pagine PDF e HTML, gli autori dei moduli possono utilizzare sottomoduli a livello di pagina per definire pagine HTML artificiali. Quando la pagine HTML sono impostate in questo modo, per consentire agli utenti di spostarsi da una pagina HTML alla successiva in fase di esecuzione è necessario creare il codice JavaScript appropriato.
È possibile utilizzare i metodi pageUp() e pageDown() per consentire agli utenti di spostarsi tra le pagine HTML, utilizzando un pulsante di comando regolare che avvia l'elaborazione quando si verifica l'evento clic del pulsante. Per i moduli PDF e HTML l'elaborazione deve essere eseguita sul client e sul server.
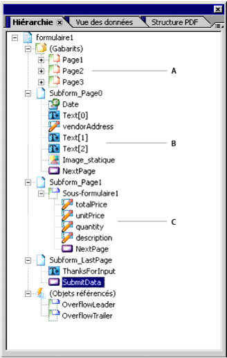
I metodi pageUp() e pageDown() operano sui sottomoduli a livello di pagina. Ad esempio, si supponga che l'autore del modulo abbia impostato la struttura seguente all'interno della struttura del modulo:
 - A.
- Questo sottomodulo a livello di pagina corrisponde alla prima pagina.
- B.
- Questo sottomodulo a livello di pagina corrisponde alla seconda pagina.
- C.
- Questo sottomodulo a livello di pagina corrisponde alla terza pagina.
Se l’utente visualizzasse la pagina HTML corrispondente al sottomodulo Subform_Page0, il richiamo di xfa.host.pageDown() comporterebbe la visualizzazione del sottomodulo Subform_Page1 nel browser. Allo stesso modo, il richiamo di xfa.host.pageUp() quando è visualizzato il sottomodulo Subform_Page1 determinerebbe la visualizzazione del sottomodulo Subform_Page0 sul browser. Per la manipolazione di queste pagine HTML, i numeri di pagina devono essere assegnati alle seguenti proprietà:
xfa.host.currentPage = 0 //moves to the first page
xfa.host.currentPage = 1 //moves to the second page
xfa.host.currentPage = 2 //moves to the third page
xfa.host.currentPage = xfa.host.numPages -1 //moves to the last page
Quando gli utenti si spostano tra le pagine HTML lo stato dei dati viene mantenuto, ma lo stato di presentazione di un oggetto (ad esempio il colore dello sfondo di un campo) può variare da una pagina all'altra. Per mantenere le impostazioni di presentazione tra le pagine è possibile utilizzare campi nascosti che contengono i valori di stato delle varie impostazioni e pulsanti di comando che consentono agli utenti di passare alla pagina precedente o successiva del modulo. Lo script deve aggiornare gli stati di presentazione dei campi in base ai valori contenuti nei campi nascosti. Quando l'utente fa clic su uno qualsiasi dei pulsanti di comando, l'evento di calcolo corrispondente al pulsante può essere utilizzato per l'esecuzione dello script.
Ad esempio, il codice JavaScript seguente mantiene il colore di riempimento di un campo in base al valore di un campo denominato hiddenField (campo nascosto). Lo script viene avviato quando si verifica l'evento calculate.
If (hiddenField.rawValue == 1)
this.fillColor = "255,0,0"
else
this.fillColor = "0,255,0"
Nota: Gli script da eseguire in un modulo HTML sul dispositivo client possono gestire soltanto gli elementi del sottomodulo o della pagina HTML corrente.
|
|
|