Maneiras de mostrar os mesmos dados em vários lugares

É possível exibir os mesmos dados em vários lugares usando métodos diferentes:

  • Defina vários campos como campos globais para exibir os mesmos dados inseridos de forma interativa.

  • Vincule vários campos a um nó para exibir os mesmos dados de uma origem de dados nos campos.

  • Use um script para exibir os dados inseridos em um campo em outro campo.

Esta tabela compara os campos globais, vinculando vários campos a um nó e usando um script para exibir os dados inseridos em um campo em outro campo.

Comparando...

Campos globais

Vínculo

Script

O que acontece

O Designer mostra o mesmo valor em todos os campos que têm o mesmo nome.

O Designer mostra o mesmo valor em todos os campos que têm o mesmo vínculo.

O Designer exibe os dados inseridos em um campo em outro campo.

Nomes dos campos

Os nomes devem ser idênticos.

Os nomes podem ser diferentes.

Os nomes podem ser diferentes.

Propriedades de tempo de execução (como página atual, número de páginas e data/hora atual)

Não é possível adicionar propriedades de tempo de execução ao campo.

Não é possível adicionar propriedades de tempo de execução ao campo.

É possível adicionar propriedades de tempo de execução ao campo.

Se você remover...

Se você remover a configuração global de um campo, o Designer removerá a configuração de todos os outros campos com o mesmo nome.

Se você remover o vínculo de um campo, os outros campos manterão o vínculo.

Não aplicável

Referência a nós

Os campos globais podem fazer referência a nós fora do registro atual.

O vínculo de dados explícito faz referência a nós dentro do registro atual.

Não aplicável

Exemplo de quando usar

Use para informações que são repetidas no formulário, como nome ou endereço do cliente. O usuário digita a informação uma vez, e os dados preenchem automaticamente os outros campos que estão definidos como global.

Use quando quiser que uma única instância dos dados de uma origem de dados seja exibida em vários campos.

Use para copiar os dados inseridos em Nome do contato na página 1, e exibi-los em uma carta de formulário na página 2.

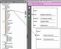
Este diagrama mostra o que acontece quando vários campos são definidos como campos globais. O nome e endereço são preenchidos na Página 2, depois que o usuário digita o nome e o endereço na Página 1.

Este diagrama mostra o que acontece quando vários campos são vinculados a um nó. O nome e o endereço são preenchidos a partir da origem de dados.

Este diagrama mostra o que acontece quando você usa um script para exibir os dados inseridos em um campo em outro campo. O Nomedocontato na carta de formulário é o mesmo que foi inserido no campo Nome na Página 1.

Vínculo de vários campos a um nó

É possível vincular vários campos a um nó, executando uma das ações a seguir:

  • Associe um nó na paleta Exibição de dados a campos de formulário existentes utilizando o método arrastar e soltar.

  • Especifique explicitamente o nó de vínculo por meio da guia Vínculo, na paleta Objeto, para os campos de formulário existentes.

Você só deve vincular uma única instância dos dados a vários campos. Você não deve vincular dados repetitivos a vários campos.

  1. Na paleta Exibição de dados, selecione o nó apropriado e arraste-o até o campo na página.

  2. Na caixa de diálogo Propriedades do vínculo, selecione uma destas opções:

    • Atualizar todas as propriedades relacionadas

    • Atualizar somente as seguintes propriedades e selecione as opções desejadas

    • Não atualizar nenhuma propriedade relacionada

  3. Clique em OK. Independentemente de as propriedades do objeto serem ou não atualizadas, o objeto de formulário passará a ficar vinculado à fonte de dados.

  4. Selecione o mesmo nó da etapa 1 e repita as etapas 2 e 3 para os demais campos que você deseja vincular ao mesmo nó.

Usar um script para mostrar os dados inseridos em um campo em outro campo

É possível usar um script para exibir os dados inseridos em um campo em outro campo. Esse script pode ser executado em determinados eventos com base em campos, que são acionados em resposta a ações de usuários.

Por exemplo, um formulário interativo pode solicitar que um usuários digite o nome do departamento. Esse nome do departamento pode ser exibido em páginas subsequentes do formulário (se for um formulário interativo de várias páginas). O campo do nome do departamento está vinculado a um campo de dados, e é nesse campo de dados que o nome do departamento está gravado. Para exibir o nome do departamento em outras páginas, o conteúdo do campo de entrada precisa aparecer em outras páginas. As demais instâncias não precisam ser editáveis e podem fazer parte de outro campo (como de um campo flutuante). Nesse caso, um script é usado para copiar o nome do departamento nos outros campos.

  1. Selecione o primeiro campo.

  2. Se o Editor de scripts ainda não estiver visível, selecione Janela > Editor de scripts.

  3. (Opcional) Clique no botão Expandir na borda da paleta até que a paleta fique maior.

  4. Na lista Exibir, selecione um evento com base em campo.

    Por exemplo, selecione Exit.

  5. Na lista Linguagem, selecione JavaScript e na lista Executar em, selecione Cliente.

  6. No campo Fonte do script, digite o script:

    Por exemplo, digite o seguinte script:

    ContactName.rawValue = this.rawValue;

    ContactName é o nome do segundo campo da guia Vínculo na paleta Objeto.

  7. Selecione o segundo campo.

  8. Na paleta Objeto, clique na guia Valor, e na lista Tipo, selecione Calculado - somente leitura.

Para obter mais informações sobre o script, consulte Informações básicas sobre script.